zoho企业邮箱注册
https://mail.zoho.com.cn/signup
填上公司名字 (随意)
邮箱 —> 密码 –>接收验证码
- 选择立即购买,可以选择先试用

- 添加域名
属于域名信息

- 立即添加–添加域名+公司名字任意或者海外公司的名字+行业分类随意选择
- 进入https://mail.zoho.com.cn/createMailAccount

- 验证域名所有权
进入阿里云的域名控制台
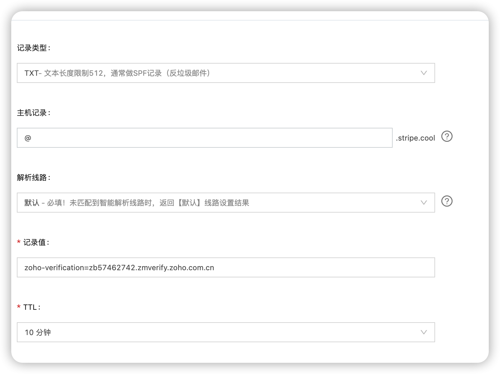
选择「添加记录」 – 选择「TXT记录」 – 复制TXT链接

验证TXT记录

验证完成后,点击设置用户
创建用户

点击用户
添加组
- DNS映射 – STRIPE.COOL
在域名解析处继续添加
添加完成后,验证所有记录
温馨提示:
文章标题:zoho企业邮箱注册
文章链接:https://blog.helpayments.com/38754/
更新时间:2023年09月16日
如果您在浏览我们的网站时有任何疑问或需要进一步的信息,我们随时为您提供帮助。 请发送邮件至:shequhao@gmail.com我们将第一时间处理! 请联系商务微信stripehub






