万里汇注册教程

- 「立即验证」开始拍证件照片和人脸验证


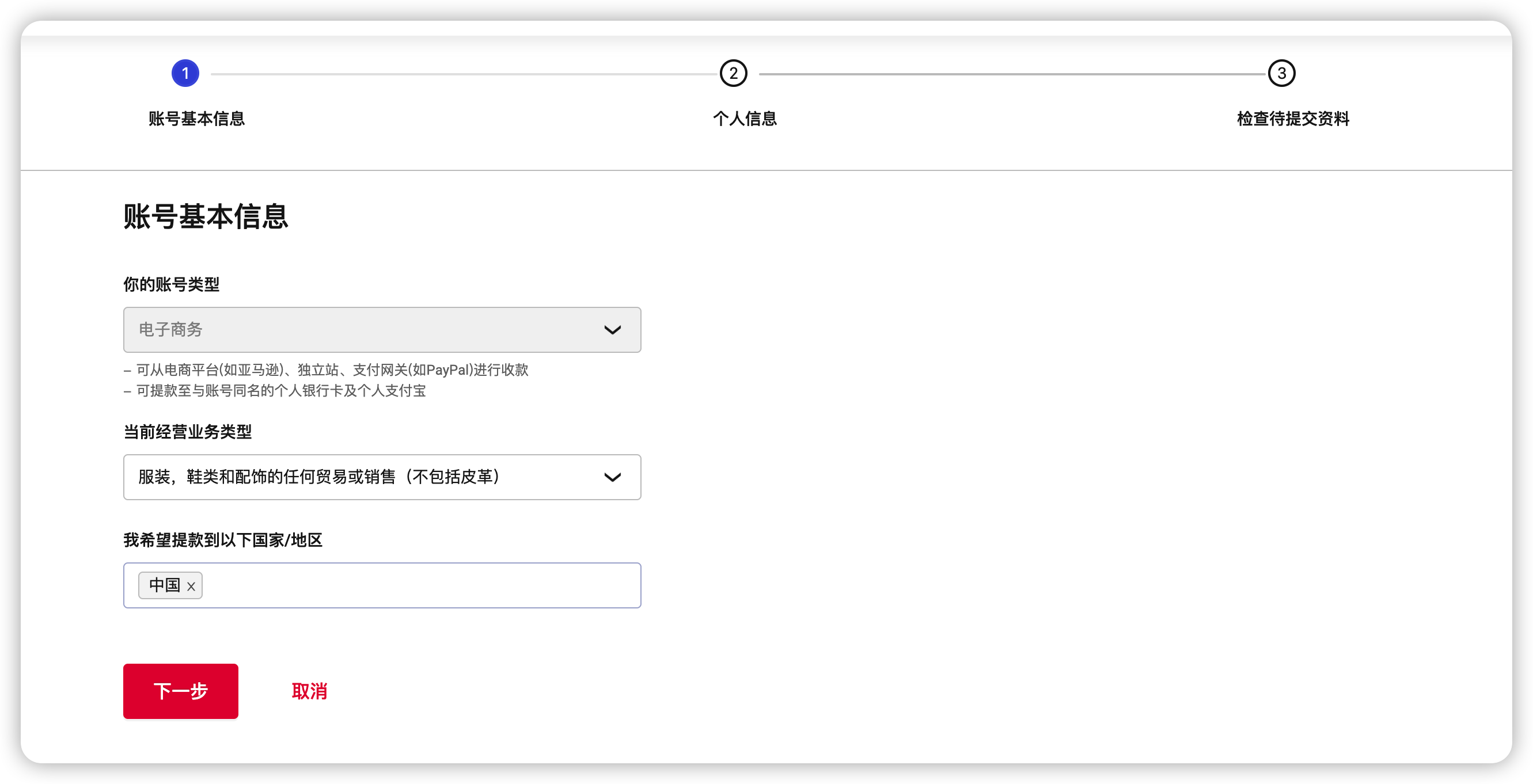
- 点击店铺管理 –「新增店铺收款」—选择Stripe或者Shopify –申请银行
- 「详情」–>查到银行

香港Stripe需要「香港港币账户」
您需要提供 银行代码 -分行代码 – 账户号码

英国Stripe 需要「美国银行账户」
万里汇提供的英镑账户和欧元账户不支持Stripe英国区域,pingpongx支持
您需要提供 ACH汇款路线号码 +账户号码

英国区域 Shopify payments 提供银行代码 + 账户号码
以上信息如果有不理解的,可以在微信上问我
关于更专业的问题,请咨询客户经理
后期问题
后期提现的时候会随机抽查一次,万里汇风控会挑几笔Stripe提现记录,要求您提供
这笔资金对应的
- shopify编号是 shopify邮箱
- Shopify 网站
- 客户下单invoice
- 客户地址 + 电话
- 物流单号(关键)
审核期限一般是3-5天,有问题可以随时和我或者客户经理沟通。
关于虚拟用品使用万里汇
一般销售IP使用Stripe的多,建议在申请个华美的velo和水星银行用作备用
关于验证,可以在我的网站上搜搜教程
温馨提示:
文章标题:万里汇注册教程
文章链接:https://blog.helpayments.com/39085/
更新时间:2024年06月20日
如果您在浏览我们的网站时有任何疑问或需要进一步的信息,我们随时为您提供帮助。 请发送邮件至:shequhao@gmail.com我们将第一时间处理! 请联系商务微信stripehub






